Show Custom Field/แสดงฟิลด์ที่กำหนดเอง

Show Custom Field/แสดงฟิลด์ที่กำหนดเอง
พิมพ์แก้ไขเมื่อ: วันอาทิตย์, 31 พฤษภาคม, 2020 at 7:37 PM
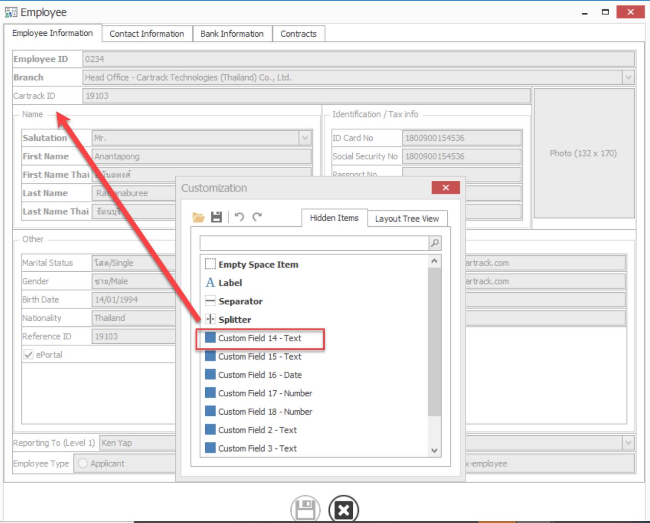
1. คลิ๊กขวาแล้วเลือก Customize Layout ในหน้า Employee แล้วนำ Custom Field ไปวางตามที่ต้องการแล้วกดบันทึก

2. คลิ๊กขวาแถบชื่อคอลัมน์ เลือก Column Chooser แล้วนำคอลัมน์ที่ต้องการไปวาง แล้วกด Save Layout 

3. หน้า Administration -->> Custom Fields เลือก Customize Name แล้วเปลี่ยนชื่อตามที่ต้องการได้

 
Did this answer your question? Thanks for the feedback There was a problem submitting your feedback. Please try again later.

Still need help? Contact Us Contact Us